Noile tehnologii SAP în domeniul UI oferă în ziua de azi oportunităţi de creare și implementare de aplicaţii END-to-END SAP FIORI. Mediul de dezvoltare poate fi gestionat de SAP WebIDE, indiferent dacă e vorba de o versiune Cloud sau de una locală. Acest articol oferă pașii pentru crearea unei aplicaţii END-to-END FIORI în cadrul unei instalări locale SAP WebIDE și pentru implementarea acesteia într-un sistem customizat SAP GATEWAY de tip EMBEDDED.
Vom discuta și pașii iniţiali de instalare și customizare a sistemului local SAP WebIDE. Scopul este realizarea unei aplicaţii funcţionale complete, create într-un sistem SAP WebIDE instalat local și lansat/distribuit/implementat pe un sistem SAP, într-un mediu pre-configurat din SAP FIORI Launchpad.
Înainte de instalarea IDE trebuie ţinut cont de o serie de precondiţii, precum: JVM (Java Virtual Machine) trebuie să aibă versiunea 7.0 sau superioară.
Apoi, trebuie să vă creați un cont SAP și să descărcaţi pachetul SAP Web IDE Local Installation. Puteţi lua instalarea Windows drept referinţă, aceasta fiind subsumată obiectivului acestui articol.
Procesul complet și corect de descărcare a instalării locale SAP WebIDE vă va direcţiona către pagina următoare. Aici puteţi opta pentru ultima versiune a SAP WebIDE Personal Edition, în funcţie de scopul pentru care doriţi să o folosiţi.
De asemenea, trebuie să descărcaţi pachetul Eclipse Orion pentru platforma Windows. Extrageţi Eclipse Director pe calea nou creată, de exemplu C:SAPWebIDE.
Înainte de iniţializarea Eclipse Orion trebuie să modificaţi portul serverului Orion de la valoarea standard 8080 la 9090. Acesta este un pas opţional, dar, din moment ce s-ar putea să existe software ce rulează pe acel port, bunele practici recomandă schimbarea sa. Navigaţi către dosarul Eclipse Orion cu ajutorul Windows Explorer și deschideți fișierul orion.ini.
Pentru a putea începe să folosiţi SAP Web IDE Local Installation, trebuie să porniţi serverul local Eclipse Orion.
Se va deschide o nouă fereastră ȋn linie de comandă precum cea de mai jos: NU o ȋnchideţi!
După ce serverul ORION este pornit, puteţi accesa LOCAL SAP WebIDE la adresa: http://localhost:9090/webide/index.html
Prin urmare, se va încărca pagina de pornire Eclipse Orion. Creați un cont nou și introduceţi informaţiile solicitate. După parcurgerea acestor pași, veţi putea face login-ul și să începeţi un proiect FIORI/UI5 în cadrul LOCAL SAP WebIDE.
Pentru a accesa un serviciu ODATA deja existent în sistemul embedded SAP, pentru aplicaţia noastră END-to-END, trebuie să definim un fișier de configurare cu datele de conectare la serverul remote SAP:
Părţile șterse trebuie completate cu numele vostru de sistem SAP și cu linkul URL.
Pentru a crea o nouă aplicaţie FIORI pe o instalare locală SAP WebIDE, trebuie să folosim un serviciu OData ca șablon (template) pentru a genera aplicaţia și pentru a-l utiliza ca sursă de date pentru aplicaţia în sine.
Când discutăm de dezvoltarea serviciului ODATA prin intermediul SAP NetWeaver Gateway un studiu de caz tipic este construirea unui serviciu bazat pe un modul RFC (sau pe un set de module RFC) - e.g. pentru o aplicaţie de tip List/ Detail. Pentru un astfel de scenariu există multe module RFC (BAPI) disponibile în standardul SAP, ce pot fi utilizate. Puteţi construi și consuma propriile module (Z-)RFC dacă modulele existente nu satisfac nevoile voastre …
Pentru informaţii suplimentare legate de Service Builder consultaţi blogul Thomas Meigens: The new SAP NetWeaver Gateway Service Builder: Build new OData Services in 3 Quick Steps
În cazul acestui ghid realizat pas cu pas, trebuie să construiţi un serviciu ODATA ce consumă cele două module RFC din conţinutul demo EPM (Enterprise Procurement Model). Din acest conţinut demo EPM, alegem două BAPI care extrag lista și detaliile pentru Sales Orders / Line Items (ordine de vânzare/itemi de linie). Modelul de date este destul de simplu. Avem o entitate pentru datele antet (header date) Sales Order și o entitate pentru Sales Order Line Item.
Cele două BAPI pe care le vom folosi în serviciul nostru sunt: BAPI_EPM_SO_GET_LIST și BAPI_EPM_SO_GET_DETAIL
Acest ghid se bazează pe SAP NetWeaver Gateway 2.0 SP5. Vom folosi SAP NetWeaver Gateway Service Builder pentru crearea serviciului. Service Builder permite construirea serviciului fără a scrie nici măcar o linie de cod (deși puteţi scrie cod, dacă doriţi …).
După ce implementaţi acest serviciu ODATA, SAP Gateway Service Builder page (SEGW t-code) va arăta astfel:
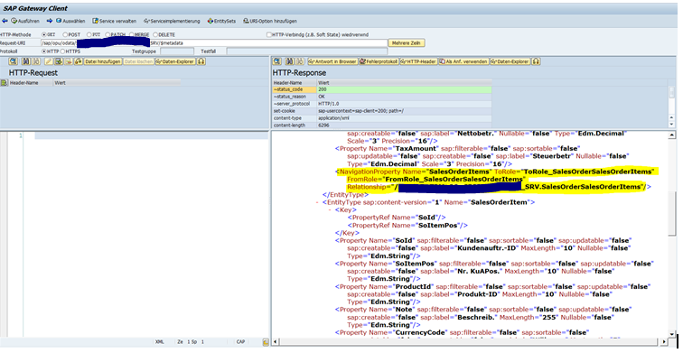
Pentru a verifica că serviciul este funcţional, puteţi porni Gateway Client (Transaction /IWFND/GW_CLIENT) într-o fereastră separată și să rulaţi serviciul. Folosiţi următorul URI pentru a obţine metadatele pentru acel serviciu: /sap/opu/odata/_SRV/$metadata. Zonele acoperite și simbolurile "" trebuie înlocuite cu numele serviciului vostru și convenţiile voastre de denumire.
Rularea acestei tranzacţii va duce la următorul rezultat:

După ce Personal SAP WebIDE este instalat local, pe baza noului serviciu ODATA creat, puteţi realiza aplicaţia FIORI Master/Detail folosind wizardul SAP WebIDE cu opţiunea "Project from Template".
După parcurgerea tuturor pașilor din wizard, trebuie să implementăm aplicaţia locală FIORI în sistemul embedded SAP unde se află serviciul ODATA. Pentru a realiza acest lucru, trebuie să exportaţi aplicaţia din SAP WebIDE instalat local într-un fișier .ZIP, să dezpachetaţi fișierul exportat și să redenumiţi directorul din webapp în WebContent.
Ultimul pas pentru încărcarea aplicaţiei FIORI pe serverul SAP ABAP unde rulează serviciul ODATA este rularea programului /UI5/UI5_REPOSITORY_LOAD.
Ponturi: Înainte de a rula încărcarea aplicaţiei în sistemul SAP, asiguraţi-vă că următorul View Cluster este modificat corespunzător: VIEW_CLUSTER VSCAN_PROFILE_VC. Accesaţi SM34 și editaţi view-ul (vederea) VSCAN_PROFILE_VC. Deselectaţi "active" pentru profilul /UI5/UI5_INFRA_APP/REP_DT_PUT.
După rularea programului de încărcare, puteţi face o verificare încrucișată pentru a vedea dacă serviciul este prezent și dacă obiectele aplicaţiei sunt încărcate în obiectul vostru local. În cadrul Service Maintenance (trx. SICF) veţi găsi serviciul Zyour_service_name*, iar în cadrul trx. SE80/LOCAL OBJECTS* veţi găsi aplicaţia încărcată împreună cu fișierele sale.
Ultimii pași de urmat pentru a testa aplicaţa FIORI în cadrul unui TILE (nivel) din cadrul SAP Embedded system Launchpad ţin de asignarea unor nume de test/demo astfel încât oricine să își poată da seama cum să lucreze cu această bucată customizată. Imaginile vorbesc de la sine. Acestea vă pot ghida prin întregul proces de customizare ce se finalizează cu un tile (nivel) FIORI funcţional ce conţine aplicaţia voastră încărcată.
Rulaţi Trx. LPD_CUST
Informaţie importantă: Additional Information <
Creaţi Semantic Object - Trx. /UI2/SEMOBJ
https://server_name:server_port/sap/bc/ui5_ui5/sap/arsrvc_upb_admn/main.html?sap-client=200&sap-language=EN#/Group/ZGRPScopul acestui articol a fost prezentarea pașilor ce trebuie urmaţi pentru a obţine o aplicaţie END-to-END SAP FIORI ce utilizează valori ale serviciului ODATA, aplicaţie creată pe o instalare locală SAP WebIDE (Personal edition), aplicaţie ce rulează pe un sistem SAP într-un mediu embedded FIORI (serviciul ODATA gateway și interfaţ grafică a aplicaţiei sunt pe același sistem SAP). Aplicaţia rulează pe un nivel FIORI în cadrul aceluiași SAP FIORI Launchpad.
Există metode mai simple de dezvoltare și implementare a aplicaţiilor FIORI Apps pe unul sau mai multe sisteme SAP. Acest articol a prezentat acest proces complex de creare a unei aplicaţii FIORI prin intermediul unei instalări locale SAP WebIDE și a unei instalări pe un sistem SAP la distanţă (remote).
de Mircea Vădan
de Emilia Toma
de Melania Duma